Security_RNRF
리버스 엔지니어링 참고 블로그 정리 본문
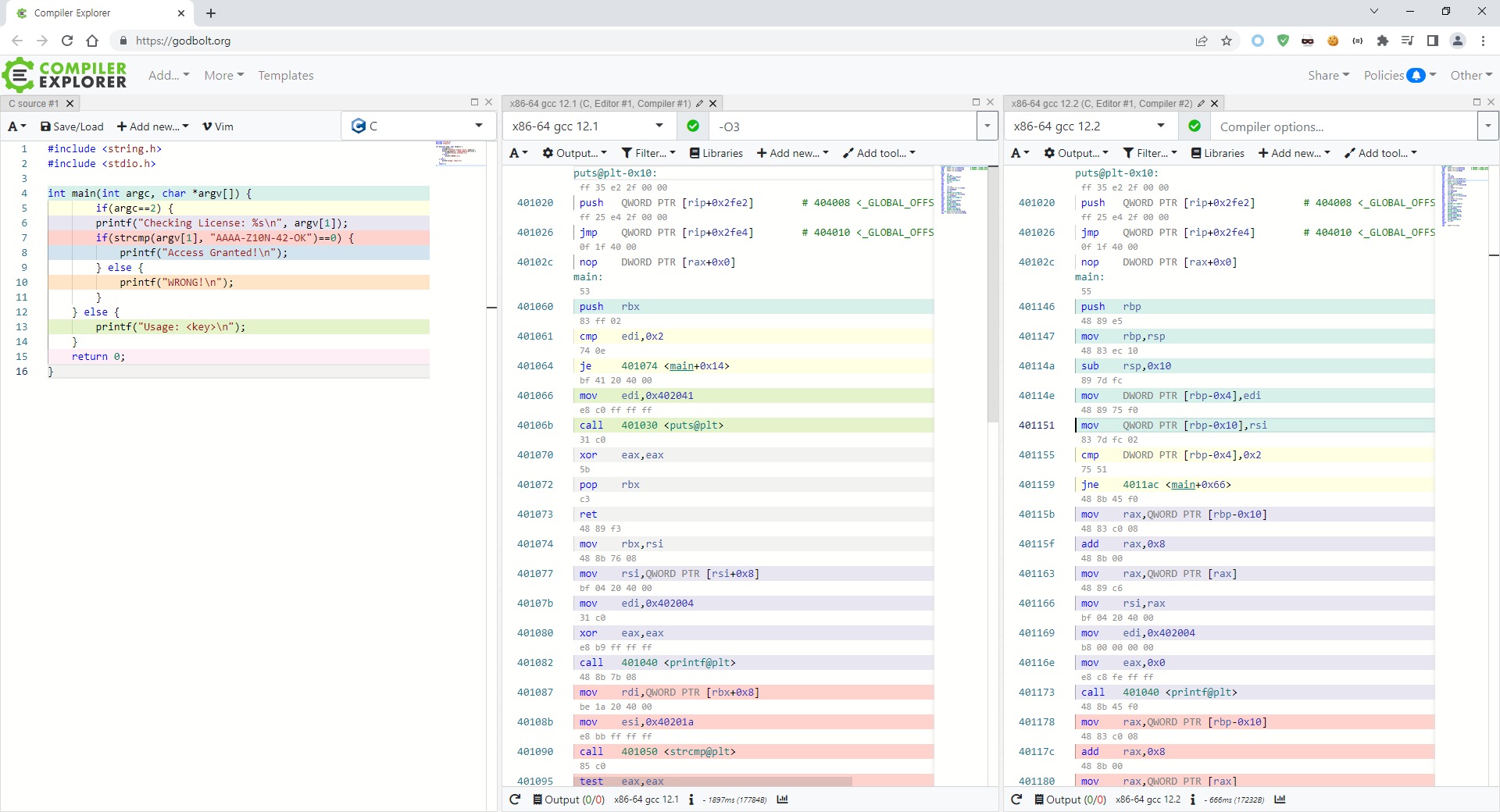
Compiler Explorer
> 웹 상에서 코드를 빌드, 컴파일도 가능하지만 해당 코드를 실시간으로 어셈블리어로 보여주며, 파일을 저장하고 공유할 수 있는 기능까지 포함된 도구(=사이트)이다.
Compiler Explorer
godbolt.org
Decompiler Explorer
Decompiler Explorer is an interactive online decompiler which shows equivalent C-like output of decompiled programs from many popular decompilers.
dogbolt.org
Ex.) 라이센스 체크 예시 코드
#include <string.h>
#include <stdio.h>
int main(int argc, char *argv[]) {
if(argc==2) {
printf("Checking License: %s\n", argv[1]);
if(strcmp(argv[1], "AAAA-Z10N-42-OK")==0) {
printf("Access Granted!\n");
} else {
printf("WRONG!\n");
}
} else {
printf("Usage: <key>\n");
}
return 0;
}
> x86-64 gcc 12.1 - Intel Assembly
.LC0:
.string "Checking License: %s\n"
.LC1:
.string "AAAA-Z10N-42-OK"
.LC2:
.string "Access Granted!"
.LC3:
.string "WRONG!"
.LC4:
.string "Usage: <key>"
main:
push rbp
mov rbp, rsp
sub rsp, 16
mov DWORD PTR [rbp-4], edi
mov QWORD PTR [rbp-16], rsi
cmp DWORD PTR [rbp-4], 2
jne .L2
mov rax, QWORD PTR [rbp-16]
add rax, 8
mov rax, QWORD PTR [rax]
mov rsi, rax
mov edi, OFFSET FLAT:.LC0
mov eax, 0
call printf
mov rax, QWORD PTR [rbp-16]
add rax, 8
mov rax, QWORD PTR [rax]
mov esi, OFFSET FLAT:.LC1
mov rdi, rax
call strcmp
test eax, eax
jne .L3
mov edi, OFFSET FLAT:.LC2
call puts
jmp .L4
.L3:
mov edi, OFFSET FLAT:.LC3
call puts
jmp .L4
.L2:
mov edi, OFFSET FLAT:.LC4
call puts
.L4:
mov eax, 0
leave
ret
> ARM gcc 12.1(linux) - ARM (ex. MAC)
.LC0:
.ascii "Checking License: %s\012\000"
.LC1:
.ascii "AAAA-Z10N-42-OK\000"
.LC2:
.ascii "Access Granted!\000"
.LC3:
.ascii "WRONG!\000"
.LC4:
.ascii "Usage: <key>\000"
main:
push {r7, lr}
sub sp, sp, #8
add r7, sp, #0
str r0, [r7, #4]
str r1, [r7]
ldr r3, [r7, #4]
cmp r3, #2
bne .L2
ldr r3, [r7]
adds r3, r3, #4
ldr r3, [r3]
mov r1, r3
movw r0, #:lower16:.LC0
movt r0, #:upper16:.LC0
bl printf
ldr r3, [r7]
adds r3, r3, #4
ldr r3, [r3]
movw r1, #:lower16:.LC1
movt r1, #:upper16:.LC1
mov r0, r3
bl strcmp
mov r3, r0
cmp r3, #0
bne .L3
movw r0, #:lower16:.LC2
movt r0, #:upper16:.LC2
bl puts
b .L4
.L3:
movw r0, #:lower16:.LC3
movt r0, #:upper16:.LC3
bl puts
b .L4
.L2:
movw r0, #:lower16:.LC4
movt r0, #:upper16:.LC4
bl puts
.L4:
movs r3, #0
mov r0, r3
adds r7, r7, #8
mov sp, r7
pop {r7, pc}
> https://godbolt.org/ 사이트 이미지 - 버전에 따라 어셈블리어를 비교하기 편한 사이트이다.

> https://dogbolt.org/ 사이트 이미지 - 디컴파일러에 따라 구문을 비교하기 편한 사이트이다.

* 참조 사이트
> https://www.youtube.com/watch?v=gPsYkV7-yJk
> https://binary.ninja/2022/07/13/introducing-decompiler-explorer.html
'Reversing' 카테고리의 다른 글
| IDA 단축키 정리 (0) | 2022.10.27 |
|---|---|
| 리버싱 기본 IDA Pro 활용법 (0) | 2022.10.27 |
Comments