Security_RNRF
5강. 많이 쓰는 Activity (2편) 본문
유용한 Activity (2편)
if문, 다중 if문,
사용법 설명 - 조건문(If)
액티비티에서 'if'문을 검색한 후 'Flowchart'에 드래그하여 추가한다.

선언한 조건이 "Then = 참, Else = 거짓", Message Box를 이용해 출력

'0 > 2'가 거짓인 조건이므로 거짓 결과 Message Box (="2가 0보다 크다")가 출력된다.

사용법 설명 - 다중 조건문 (다중 If)
'다중 If' 액티비티는 존재하지 않는다. If문을 여러번 사용하므로써 그 효과를 내는것이다.

사용법 설명 - Switch문
액티비티에서 'switch'문을 검색한 후 'Flowchart'에 드래그하여 추가한다.

변수탭에서 'switchTest' 변수를 정의하고, 'Switch' 액티비티에 Case들을 추가한다.

~ Case 3까지 추가 후 실행 (Why? 조건값이 '3'이기 때문에)

Switch문이 '3'이라는 값에 조건이 성공하여 "3입니다"를 출력한다.

사용법 설명 - Flow Decision
Tip.) 'Flow Decision'은 'Sequence'에서 사용불가, 'Flowchart'에서만 사용가능.
만약 'Sequence'안에 'Flow Decision'을 만들고 싶다면, 'Sequence'안에 'Flowchart'를 만들고 'Flow Decision'을 추가해야한다.
액티비티에서 'Flow Decision'문을 검색한 후 'Flowchart'에 드래그하여 추가한다.

속성탭에 'Condition'에 조건을 넣고 조건이 참일 경우 True, 거짓일 경우 False의 'Message Box'를 출력한다.

'0 > 2'는 거짓이기 때문에 거짓쪽 'Message Box'가 출력된다.

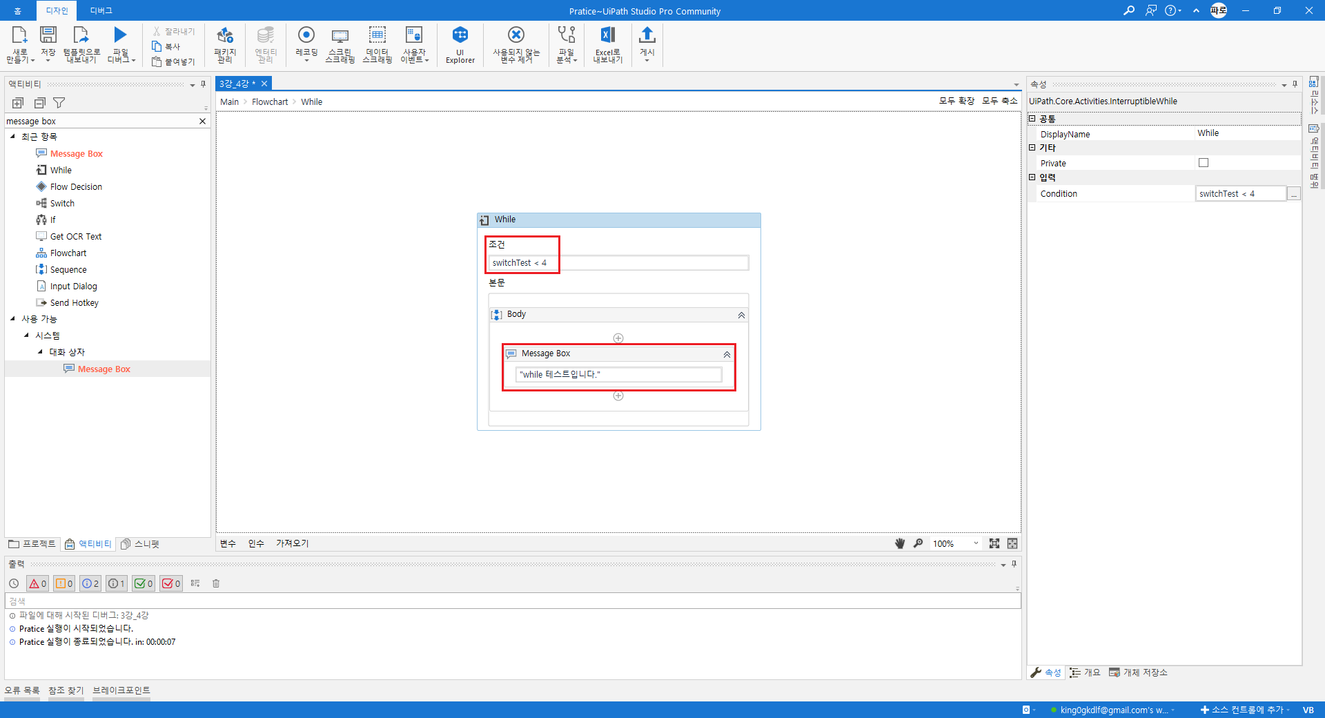
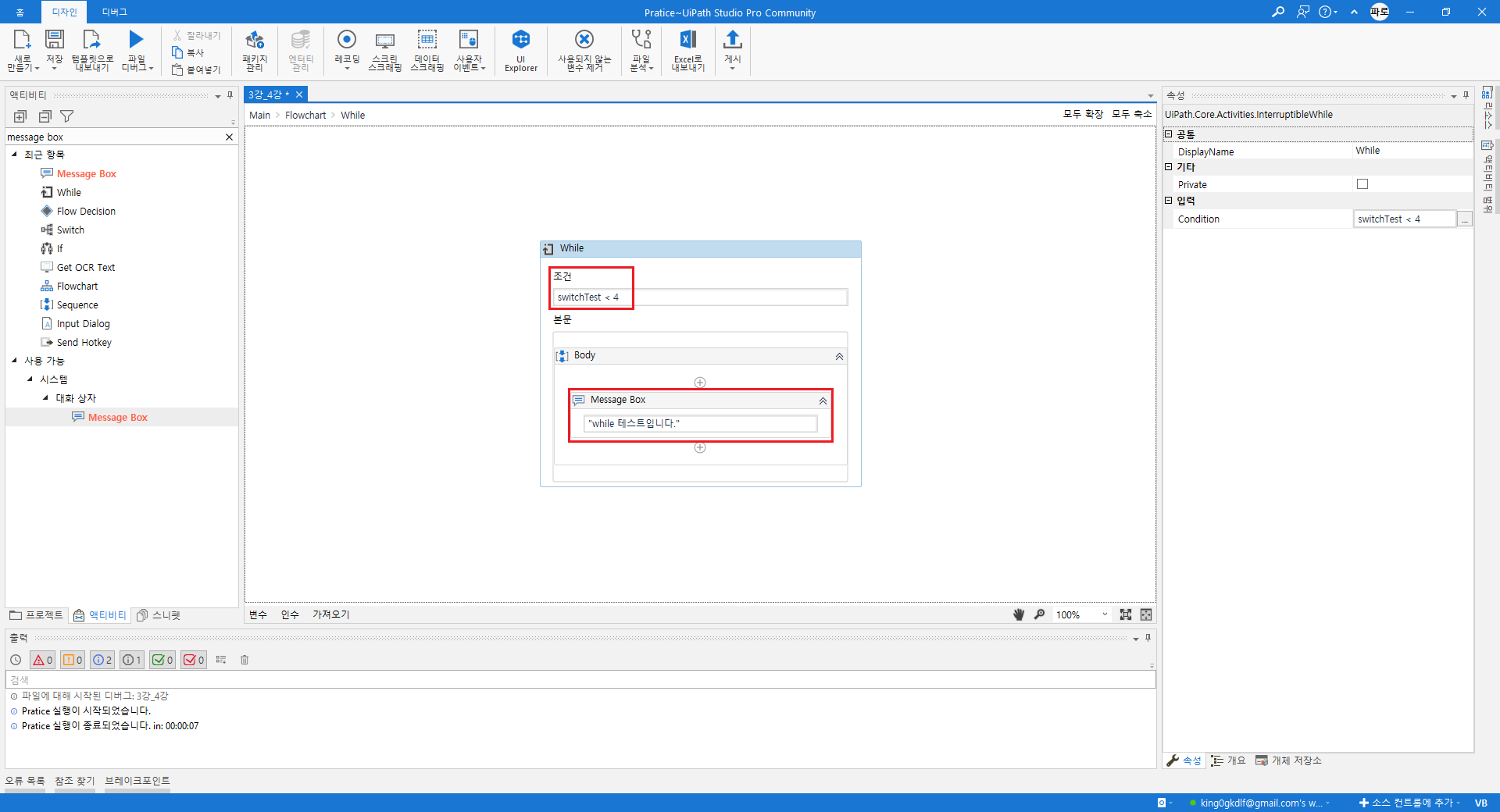
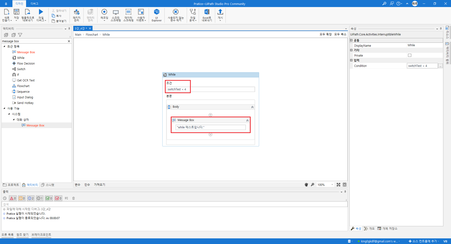
사용법 설명 - 반복문(While)
액티비티에서 'while'문을 검색한 후 'Flowchart'에 드래그하여 추가한다.

변수로는 'Switch'문에서 선언한 'switchTest'를 이용하고, 'Message Box'로 출력한다.

결과는 'Message Box'가 잘 출력되지만, 무한루프에 빠지게 된다.
Tip.) 무한루프에서 탈출하려면 '중지' 버튼이나, 'F12'를 누르면 된다.

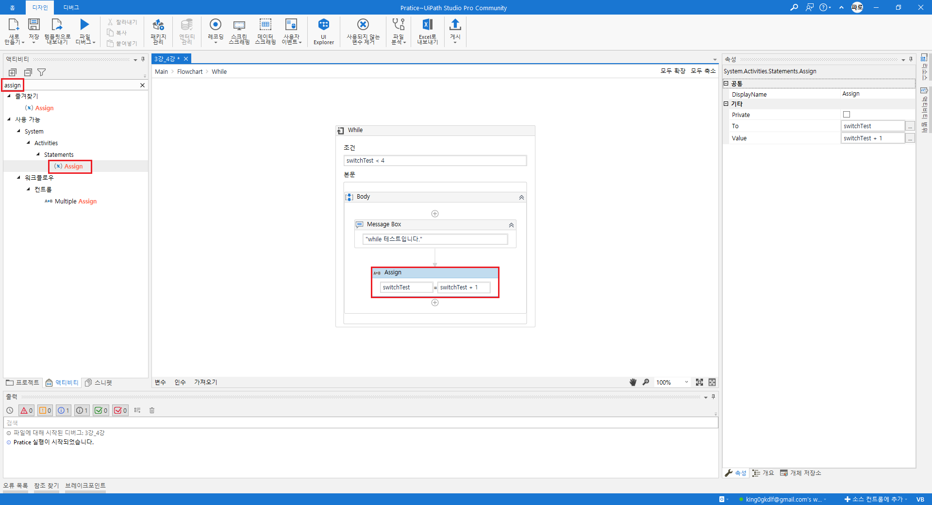
액티비티 'Assign'을 이용하여 루프문을 빠져나오는 조건을 추가한다.

실행결과 한번만 출력한 후 '확인' 버튼을 누르면 프로그램이 종료된다.

사용법 설명 - Break / Continue / Delay(반복문을 이용할 때 유용한것들)
Break : 조건이 만족되면 루프문 빠져나온다.
Continue : 조건이 만족되면 다음 루프문으로 진행된다.
Delay : 속성탭의 'Duration'에 시간단위를 입력하면 된다. (Ex. 00:00:02 = 2초)
사용법 설명 - Parallel (병행 실행)
'Parallel' 액티비티를 추가하고, 'Type Into' 액티비티를 'Parallel' 액티비티 안에 3개 추가한다.
('notepad' 프로그램을 켜놓은 상태 - Why? 'Type Into'를 사용하기 위해서)

'notepad'에 작성될 문자를 'Type Into'에 선언해준다.

결과를 확인해보면 랜덤하게 글자가 적힌것을 확인할 수 있다.

* 주의 - 메모장에 한영키보드에서 '한글'로 되어있을 경우, 한글로 출력될 수 있다.
: 'Type Into' 속성탭에서 'SendWindowMessages'의 값을 체크하여 'True'로 변경해주면 원하는 결과가 출력된다.

사용법 설명 - Pick & PickBranch (작업1, 작업2, 작업3, ...)
PickBranch : PickBranch가 두개를 선언했을때, 둘 중 하나가 되는것만 실행시킬때 사용한다.
'Pick' 액티비티를 추가하고, 'PickBranch' 액티비티를 'Pick' 액티비티 안에 2개 추가한다.

'Delay' 액티비티의 속성탭에서 'Duration' 값에 하나는 '00:00:01' 입력하고, 다른 하나는 '00:00:03'을 입력한다.
'Write Line' 액티비티에 출력을 입력한다.

결과값으로 두 개 모두 출력되지 않고 하나만 출력되는것을 알 수 있다. ('1초 실행')

Tip.) 보통 'PickBranch'는 여러개의 사이트에서 하나의 주제를 검색할 때, 먼저 찾는것이 나오는 사이트를 확인할 때 사용한다.
'Project > RPA(UiPath)' 카테고리의 다른 글
| 6강. 데이터 조작 (0) | 2021.01.06 |
|---|---|
| 5강. 많이 쓰는 Activity (1편) (0) | 2020.12.29 |
| 4강. 변수, 자료형 (0) | 2020.12.29 |
| 3강. 'Hello World' (0) | 2020.12.29 |
| 2강. UiPath 소개 (0) | 2020.12.29 |